Верная стратегия автоматизации, сделает процесс работы продавцов более продуктивным, что в целом поможет бизнесу повысить продажи, а значит увеличит прибыль. Суть в том, что автоматизация конечно не продаст сама, но избавит менеджера от рутины, а значит у него появится больше свободного времени на продажи и сделки. К тому же система поможет убрать ошибки, которые мог допустить человек.
Зачем нужна автоматизация бизнес-процессов продаж?
Для повышения продаж. Само по себе оборудование и программы по автоматизации продаж 1С, не увеличат количество прибыль. Поэтому не верьте тем, кто говорит, что вы увидите рост уже на следующий день после внедрения CRM. Система берет на себя некоторые задачи продавца, чем помогает ему и бизнесу в целом.
В целом вся система управления сотрудниками, взаимосвязь между ними и главное отношение с клиентами, важна в процессе продаж. Поэтому необходимо правильно настроить и внедрить автоматизацию. Ошибки, допущенные при внедрении CRM, приведут к материальным потерям. Одним из инструментов оценки системы по всем параметрам является чек-лист.
Чек-лист по автоматизации продаж в CRM
1. Работа с лидами
Лид - заинтересованность будущего клиента услугой или товаром. Необходимо правильно работать с лидами, обрабатывать их качественно и быстро. Поэтому важно, чтобы они автоматически фиксировались в CRM-системе. Как только они там окажутся, автоматически будет назначен ответственный за обработку задач по текущему клиенту. Если лид не будет внесён в базу, то его можно потерять, а значит упустить продажу. Если менеджер уволился или заболел вспомнить про этого потенциального клиента вообще будет сложно.
Каналы, по которым поступают лиды различны: звонок по телефону, письмо на электронной почте, заявки из социальных сетей, форма обратной связи с официального сайта и тд. В программе можно назначить ответственного за лиды используя правила, например, в зависимости от канала привлечения, от региона, загруженности менеджера и прочее. Сделать это можно поставив в настройках не конкретного человека, а его роль. Чтобы легко контролировать тот или иной лид, нужно пользоваться автоматизацией продаж crm, она поможет автоматически фиксировать все действия с клиентом.
2. Автоматизация воронки продаж
Чтобы настроить инструкции и сценарии для каждого сотрудника в системе CRM, необходимо составить план их работы. Данный план можно записать, наблюдая за работой продавца каждый день. И станет ясно какой шаг можно упростить, используя автоматизацию продаж, а какой опустить вовсе.
Процесс планировки автоматизации поэтапно:
- Запись алгоритма сделки. Сделать нужно запись, как можно подробнее.
- Составить план рабочего времени менеджера. Проследить на, что больше всего уходит времени, и что можно передать работе CRM.
- Создать воронку продаж. Воронка - весь процесс от заявки до отгрузки. Так как воронка продаж может отличаться этапами в зависимости от сферы деятельность, нужно внимательно отнестись к её разработке именно под свою компанию.
- Протестировать воронку.
- Практикуясь, постепенно выявить недостатки, и улучшить сценарий.
- Перенести отслеженные регламенты в CRM. Полученная база знаний, будет помогать вам управлять и отслеживать все процессы в отделе продаж.
- Контролировать процесс. Все необходимые отчёты составит программа.
Включать в систему необходимо только эффективный функционал. Не нужно самостоятельно настраивать автоматизацию, это могут сделать опытные специалисты, которые знакомы с воронкой продаж в каждой сфере услуг.
Автоворонка продаж позволяет сотруднику поэтапно выполнять продажу, при этом оставляя статус сделки. В ней можно выполнить фильтрацию заказов по критериям, к примеру, по статусу, по ответственным менеджерам или компаниям заказчиков.

пример автоматической воронки продаж
- Скачать кейс по внедрению CRM в Донау.Лаб
- Скачать кейс по внедрению CRM в Азимут Фотоникс
- Скачать кейс по внедрению CRM в Альфарм
3. Бизнес-процессы между смежными подразделениями
Эффективное взаимодействие подразделений важно так же, как командная работа отдела. Не налаженный процесс может выражаться в таких проблемах:
- Отсутствие договорённости. Такие правила должны создаваться совместными усилиями отделов, подробно описываться и только потом попадать в систему.
- Нет чёткого бизнес-процесса. Он может быть или не выстроен вообще, или так что его не понимают.
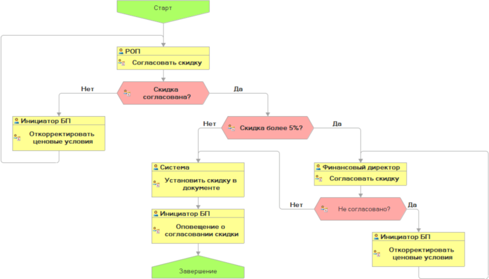
Поэтому необходимо вносить соответствующие регламенты в CRM, что поможет уменьшить время, потраченное на решение тех или иных задач, сделать их понятными всем, контролировать выполнение и сроки. Взаимодействие отделов, как и автоматизация бизнес-процессов продаж, можно разбить на этапы. Например, процесс согласования скидки, внесённый в программу, экономит время на обзвон или обход для согласования и напоминания.
Различного рода общение между сотрудниками по рабочим вопросам, также может быть выполнено в виде карточки задач в системе. Например, взаимодействие менеджера и бухгалтера, для выставления счета. Продавцу будет достаточно поставить статус «на оплату», вся информация о клиенте уже будет в базе.

бизнес-процесс «Согласование скидки»
4. Аналитика как часть автоматизации отдела продаж
Чтобы не расходовать ресурсы неэффективно, необходимо чтобы вся информация поступала точной и в нужном количестве. В данном случае поможет аналитика отдела продаж.
Важность автоматизации процесса продаж, выражается ещё и в возможности анализа данных во время работы с клиентом. Таким образом можно выявить эффективный канал связи продаж в разрезе каждого менеджера. Это позволит создавать прогнозы продаж. Для этого в программе есть отчёты, которые можно разобрать в разрезе менеджера, регионов или номенклатур, способов связи и тд.
С помощью данного анализа, можно составить рейтинг менеджера (KPI сотрудника). Что повлияет на решение руководства о премировании, обучении или увольнении.

дашборд «Аналитика отдела продаж»
5. Исполнительская дисциплина при автоматизации продаж
Работа бизнеса должна быть организована так, чтобы все поручения выполнялись в срок. Если не контролировать выполнение, это может привести к торможению в работе с клиентом, и даже его потере.
Автоматизация процессов даёт возможность контроля сотрудников прямо во время выполнения задач, что предотвращает потерю сделки.
Исполнительная дисциплина - один из показателей эффективного выполнения задач сотрудником. Например, насколько быстро менеджер выполняет задачи поставленные руководителем.
Используя автоматизацию продаж crm, поручение, созданное руководителем, автоматически поступает сотруднику. При этом руководитель может отследить, была ли она выполнена за указанный срок. Такие поручения могут запускаться и автоматически, например;
- Если поступил звонок, но на него не ответили. Триггер сам создаёт поручение для офис-менеджера, результатом, которого должен стать перезвон в течение 30 минут. Позже в отчёте руководитель сможет проверить была ли выполнена эта задача.
- Поступил платёж от клиента на заказ. Следующим шагом должен быть заказ оплаченного товара у поставщиков. Автоматически создаётся задача, на сотрудника, работающего с этим поставщиком, с определённым временем на выполнение.
Автоматизация продаж в 1С позволяет, отменить поручение, продлить срок. Причём продлить может и исполнитель, указав причину такой необходимости. Система автоматизации позволяет ставить статусы на этапах сделки. Это упрощает контроль для руководителя.
Чек-лист внедрения CRM
Скачать бесплатноНе стоит использовать данные функции абсолютно для всех задач. Такие поручения, как сделать кофе, или что-то принести не стоит вносить в программу.
Задачи формируются по следующим пунктам: ограниченные сроки, описание задачи, описание результата выполнения, указание исполнителя.
6. Интеграции со сторонними сервисами
Подумайте, на сколько налажена в вашем бизнесе система работы с внешними программами и системами.
Интеграция увеличит функциональность отдела продаж и решит следующие задачи:
- Приём заявок с официального сайта, обработка анкет при регистрации;
- Работа с настройкой тех. поддержки в чатах, социальных сетях и тд;
- Делать автоматические рассылки;
- Осуществлять звонки по ip-телефонии.
Интеграция со сторонними сервисами позволяет не упустить клиента и обрабатывать все заявки.
7. Как выбрать средства автоматизации процесса продаж?
Разберём два вида выбора системы автоматизации:
Первый - приобретение готового решения. Обратившись к разработчикам 1С, можно получить не только полностью налаженную программу, но и заказать профессиональное её внедрение. Компания «Первый Бит», предоставит CRM для компаний, занимающихся производством и продажами. Плюсами такого заказа станет выигранное время, качественное внедрение, обучение, и возможность быстро приступить к работе в системе.
Второй - самостоятельная разработка и внедрение. Долгий, сложный процесс. Даже если у вас есть специалист по разработкам, без должного опыта, и понимания особенностей сферы, компания потратит уйму времени, и не факт, что получит желаемый результат.
Процесс внедрения автоматизации может столкнуться с рядом проблем. Например: доработки и выход из запланированного бюджета, возмущения сотрудников, сложности в процессе обучения и тд. Но все эти риски, хорошо знакомы опытному вендору, он знает, как их решить или избежать, необходимо только начать процесс внедрения.
Заключение
Выбирая средство автоматизации продаж, необходимо не забывать о правилах:
- автоматизация управления продажами должна быть целесообразной, выгодной финансово в соотношении с оборотом компании;
- должна быть настроена на конкретную сферу деятельности, учитывая все её требования;
- автоматизация должна работать и приносить результат.
Заказать внедрение автоматизации необходимо если: требуется отслеживание поэтапной работы менеджера, хотите получить эффективную аналитику продаж, если во время отпуска сотрудника теряете потенциальных клиентов и тд.
Внедрение автоматизации выгодно по нескольким причинам:
- Происходит сокращение цикла продаж. Система автоматизации продаж сама выполнит переход на последующие этапы воронки, и оповестит сотрудника о сроках выполнения.
- Увеличивается скорость обслуживания.
- Увеличивается продуктивность работы менеджеров, за счёт сокращения траты времени на рутину.
- Упрощение процесса за счёт автоматизации таких задач как: рассылки, создание шаблонов, уведомления о событиях и тд.
- Возможность получения точной аналитики, которая поможет принять правильные решения в организационных вопросах руководству компании.
- Контроль за выполнением задач. Отслеживания цикла и этапа исполнения.
- Поможет избежать ошибок, причиной которых становится человеческий фактор.
Компания «Первый Бит» имеет опыт в эффективном создании автоматизации отдела продаж. Обратившись к специалистам компании, вы получите возможность быстрого внедрения CRM, от пары недель.